Hi,
i'm using 2019.2 dpdma baremetal example, but cannt get the picture. SW prints following:
DPDMA Generic Video Example Test
Generating Overlay.....
HPD event .......... ! Connected.
Lane count = 2
Link rate = 10
Starting Training...
! Training succeeded.
DONE!
.......... HPD event
Successfully ran DPDMA Video Example Test
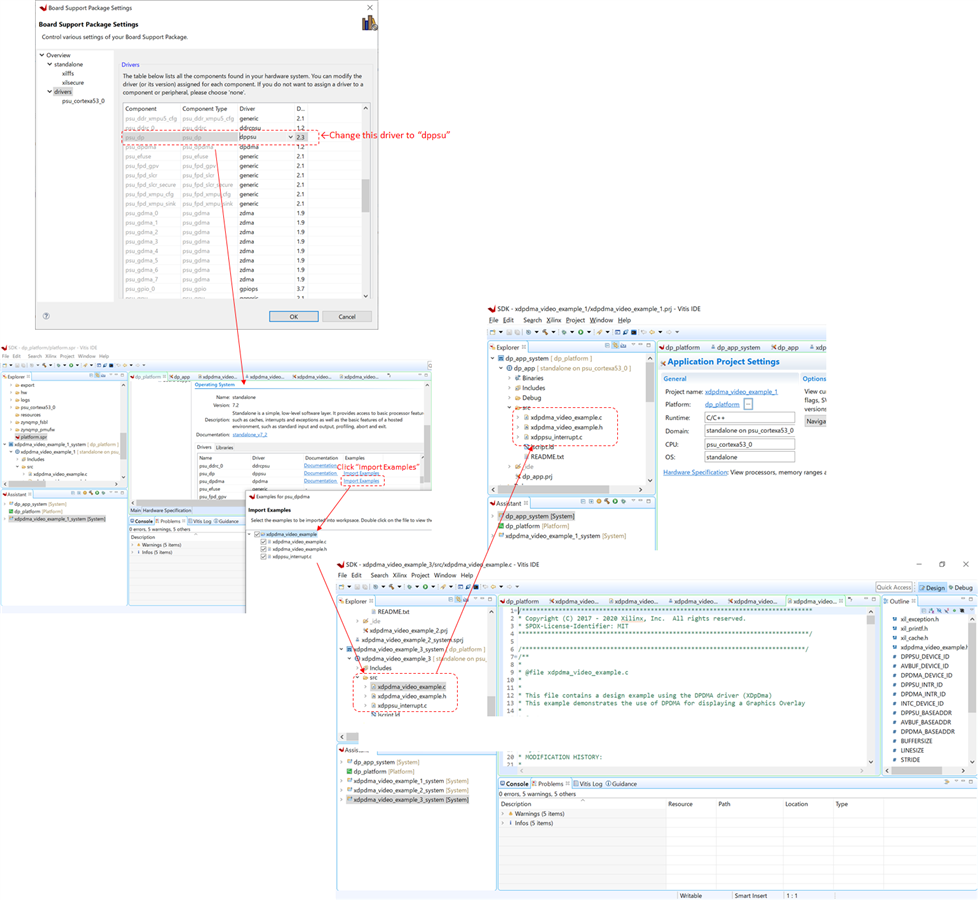
I created a project targeting the Ultra96 (the board not the part on it) > add a zynqMPSoC > Run block automation > Apply board presets and follow this:
Also changed RunCfgPtr->VideoMode = XVIDC_VM_640x480_60_P;
