In recent years, the importance of advanced driver-assistance systems (ADAS) that support a
high level of Automotive Safety Integrity Level (ASIL) has increased as automobile accident
prevention measures and autonomous driving progress. Automated driving requires a vehicle's
on-board control system to replace the human driver in performing the four elements of human
driving: “Cognition” with the ears and eyes, “Prediction” and “Judgment” with the brain, and
“Operation” via the steering wheel and accelerator. For safe automated driving, accurate
sensing, timely control and fast display imaging are necessary. For the unit to achieve safety
requirements, it is also necessary to monitor the internal operating conditions and take care of
any lack of functionality because of unit failure. In order to achieve this, the number of installed
cameras and sensors to monitor any external situation are increasing and multi-functionality to
inform and display these situations are required in the infotainment system. With the addition of
electronic circuits to monitor the operating conditions in each unit, the electronic circuits are
becoming more complex and a greater amount of time is being devoted to the design of units
and systems.
A system-level evaluation board that combines ROHM's IC and discrete products.
We have already solved not only the characteristics of individual products but also the problems
that may occur when combining them to build a system, thus contributing significantly to the reduction
of development time for our customers.
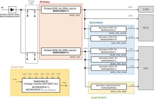
This reference design is a power tree solution board developed for infotainment devices
such as automotive clusters and center information displays and for ECUs for ADAS application.
The power system that can support functional safety is integrated on a single board to achieve
the optimal configuration as a power tree. Excellent EMC performance that meets CISPR25 Class 5
even at all power supply rails are enabled, and reduces heat generation of each device by
distributing high-efficiency DCDCs. In addition, two supervisor ICs with self-diagnosis functions
can monitor the output of all power rails and contribute to a higher level of functional safety.
BD9P105EFV-CBD9P105EFV-C
BD9S201NUX-CBD9S201NUX-C
BD00IA5MEFJ-MBD00IA5MEFJ-M
BD9P205EFV-CBD9P205EFV-C
BD9S400MUF-CBD9S400MUF-C
BD9S300MUF-CBD9S300MUF-C
BD9S201NUX-CBD9S201NUX-C
RV4C020ZPHZGRV4C020ZPHZG
RBR3LAM60BTFRBR3LAM60BTF
BD39040MUF-CBD39040MUF-C
<Please check the URL below for the product lineups explaining the major features>
https://www.rohm.com/reference-designs/refrpt001
<Download White Paper>
https://fscdn.rohm.com/en/products/databook/white_paper/common/power%20tree_wp-e.pdf



