Hi guys,
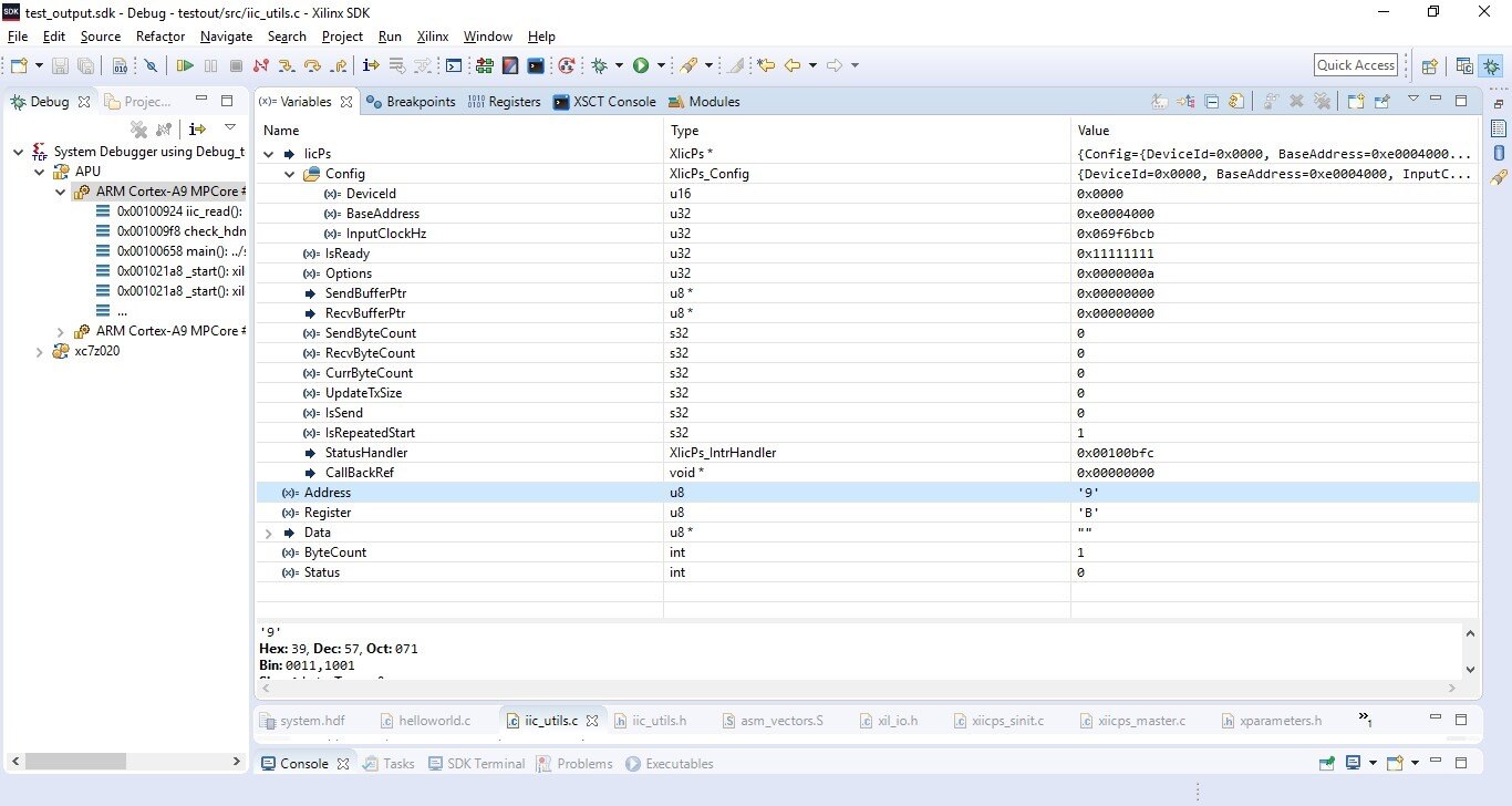
I'm trying to configure the ADV7511 chip for HDMI output on the zedboard but running into trouble with iic. I have configured device XPAR_XIICPS_0_DEVICE_ID/XPAR_PS7_I2C_0_DEVICE_ID without any issues however when i attempt to do any operation that uses XIicPs_MasterSendPolled the program hangs. I've included an example below where im reading from the HPD State register(0x42) of the ADV7511(iic address - 0x39).
// Set the address of the register to read
Status = XIicPs_MasterSendPolled(IicPs, &Register, 1, Address);
****Variable values at time of call
**Hangs here
/*
* Check for completion of transfer.
*/
while ((IntrStatusReg & XIICPS_IXR_COMP_MASK) != XIICPS_IXR_COMP_MASK){
IntrStatusReg = XIicPs_ReadReg(BaseAddr, XIICPS_ISR_OFFSET);
/*
* If there is an error, tell the caller.
*/
if ((IntrStatusReg & Intrs) != 0U) {
return (s32)XST_FAILURE;
}
}
The zedboard has the same zynq soc as the ZC702 board (Zynq-7000 XC7Z020-1CLG484C SoC) so i thought maybe i had to set a iic mux at address 0x74 as shown in the ZC702 user guide however this also hangs.
Hopefully someone can explain why the PS iic isnt working properly
Thanks!
