The Module 2 of the MiniZed Path to Programmable is focused on software development in xilinx fpga. The previous minized SW development ZYNQ blog can be read here
The Hardware related blogs are here Summary of Module 1 Path to Programmable ZYNQ HW blogs
The Software related blogs are here Summary of Module 2 Path to Programmable ZYNQ SW blogs
ZYNQ SW Module Lab 8
Aim: Develop ZYNQ software with SDK Project Management. This shows the basics such as how to share or archive a collection of source files and SDK metadata files in the project
directory. And later how to create new workspace and import archives in the new workspace. This feature can be very handy when a large team of engineers are working on the same project but with different applications running on top of the bsp hardware.
The important files such as source files and even the breakpoints in the source files can be migrated with ease. All the Debugger files such as System Debugger using Debug_Hello_Zynq.elf on Local.launch can also be migrated in the archives.
Here we can see that all the archived files needed to sent to another team have been exported.
Now importing all the exported files to new workspace are as shown below
Finally all the files have been imported in the new workspace without any issues as we can see that the system debugger files for all our previous projects
ZYNQ SW Module Lab 9
Aim: Developing Zynq Software with Xilinx SDK Interrupts
Lab 09 Objectives
• How to enable the interrupt subsystem to allow hardware interrupts to interrupt software execution
• Create an interrupt service routine to handle the hardware interrupt
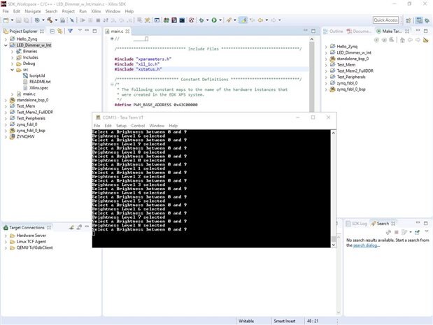
• The following is a software exercise in which we will enable LED D8 and change its brightness showcasing an interrupt
Here we re-did the old LED Dimmer project but modified it to use the interrupts for getting the results.
Opening the LED dimmer project
Changing the dimmer settings from 0 to 9 via the TeraTerm Terminal
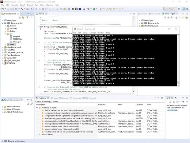
Adding the Interrupts code to the LED Dimmer project
Again testing the LED Dimmer code with the modified Interrupts
Conclusion
Both the labs were pretty straight forward as we re-used the code from the last projects. Archiving and re-using the project files are a good way to share the projects between teams.
			    








