For people with hearing impairment, everyday life often becomes a careful dance of attention—constantly scanning the environment for information others simply hear. A missed cue can mean a missed moment, an inconvenience, or even a safety risk. Visual vigilance becomes a full-time job, and that burden adds up.
So why not brighten up their life by converting audio cues into visual ones? It may seem simple, but such people get frustrated when food gets overcooked because they couldn’t hear the pressure-cooker whistle, or when a visitor grows impatient because they didn’t notice the doorbell.
Enter Auralis...
system of networked, wall-mounted devices that continuously listen for important household sounds and translate them into visual alerts—paired with a handheld haptic module that notifies the user through vibration—providing both awareness and safety for individuals with hearing impairment.
Why I feel is a good show of Wurth LEDs
To people with hearing impairment, their ability to recognize two different subtle colors is different. Therefore, they can associate similar colors to a particular set of audio cues. Also, different tones can also signify from which room the sound came from. Then it becomes mission critical to reliably generate the colors with high precision and repeatability and with enough brightness so as to be visible on a reasonably lit room. Also To harmoniously integrate with decor, i have designed two style of wall mounted device, A gentle halo based devices and another a attention grabbing and tillable hexagonal device.Imagine, how a color
How it works
Inside each of the device is an ICS-43434 Microphone transmitting sound digitally to ESP-32S3 which runs a custom Edge Impulse model. And whenever a trigger sound is connected, the device alerts to the decices networked via NRF24L01 Module and each devices can start grabbing attention visually / haptically.
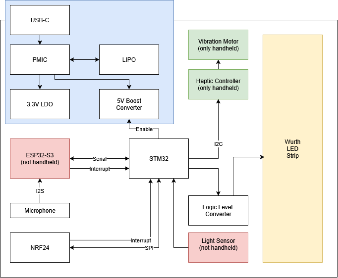
The General architecture

Legend:
- Blue Box - Power
- Red Box: Peripherals only in wall mounted device
- Green Box: peripherals only in hand held device
This is the overall architecture of the AuraAlert family. Wall mounted devices will use ESP32-S3 and hand held will use STM32L05 as low power consumption is important so that the user is not bothered with regular charging. For the power hungry ESP-32S3 and the LED's I will be using a 15W Power delivery chip FUSB303B which supplies power through an eFuse TPS252000, Regulated voltage by AP2112K and 5V rail boosted from LiPO voltage to 5V using TPS61236PRWLR for wall mounted devices and Renesas ISL9113. Lipo Charging is managed by MCP73831, DRV2605L for haptics driver. During actual implementation i skipped the light sensor part as it started getting too complicated.
With a network of interconnected devices placed throughout the home, the system can detect sounds from various rooms and instantly relay alerts to the user—no matter where they are
Testing the library on micro-controller
Testing the library on the selected micro-controller is important, there are two different protocol, one using single data wire, and the other that uses one data and one clock. I Immediately soldered the 1315050930246 and 1315050930002 on the Breakout board and wired it to my Nucleo Board. There is one LED which uses a Bypass Input protocol that is helpful when one LED in the strand fails, it does not taken down the following LEDs, but since it does not require any additional pin from the MCU and the control was exactly same as the single data wire, and so did not test that.

Concept Designs



The hexagonal device was inspired from Nano leaf product and the Halo was inspired from Amazon echo dot. The main function will be to grab attention so, huge importance is to be given to maximize aesthetics and color recognition. The handheld device in the meanwhile has to be small enough to be carried in pocket.
Test PCBs
To the circuits of all the components, i quickly made a PCB in schematic, with enough test points to diagnose the problems if any. and boy, there was couple of them. None the less, i managed to test each subsystem circuit in isolated way to find out any misbehaving circuit.

i found out the following issues
- Buck booster layout has to be changed
- Level converter should be enabled only after 5V is stable
- Use LDO for 3.3V instead of buck converter
LED Selection
An very important engineering decision, with so much importance given to color, the right LED size and control needs to be gathered.
Hexagonal Wall mounted Device
Large area needs to be illuminated, One device will have multiple LED working as one, and therefore one data line protocol is enough and color change is also slow, we will do away with single wire. The best choice for this - 1315050930002
Halo Wall mounted device
We will use 1315050930002 for a critical alert notification area at the center, but to create the gentle halo with smooth transition, we will opt for 1311610030140 which can be controlled by SPI peripherals for smoothness. Also the size is small enough to illuminate the thin aura ring
Hand held device.
Here low power is paramount, and user is partially notified of messages by haptics, high power LED is not required, but we need to create a strip of light for which the the side facing LED 1313210530000 will be used and 1312121320437 will be used a moderarte power LED.
Power Budget
| Device | Qty | Current per LED Color | Total Current | |
| Nano | 1312121320437 | 3 | 20 | 180.00 |
| 1313210530000 | 12 | 5.5 | 198.00 | |
| Total | 378.00 | |||
| Hex | 1315050930002 | 7 | 13 | 273.00 |
| Total | 273.00 | |||
| Halo | 1311610030140 | 12 | 6 | 216.00 |
| 1315050930002 | 1 | 13 | 39.00 | |
| Total | 255.00 |
Final PCB Design
The Final design of three different PCB (The 4th one for charging, i am counting it as part of the hand held device) was done in three days after i verified the test circuit, and sent off to fabricator PCBWay. In the meanwhile, i started designing the Casing on Solid works.



3D Design and Printing
I 3D printed all of them at my university using PLA on Ender 3 (White PLA) and Ender 5 (Black PLA), couple of iterations was needed to get the fit right, and for the diffuser, i purchased a photography grade diffusing sheet. It did bring down the brightness more than i wanted, but at least the light was uniform now.

Soldering and Assembly
The Soldering of Hex PCB was easy, as this part has the largest LED with the minimum number of pins.
Halo PCB Soldering was hard as it couldn't be accommodated in any of the PCB holder i or my university had. My decision to have every component one side turned out to be good one after all. When i tried assembling it i realized i forgot to put an hole for the USB-C port. Oh well, fixed it by some flush cutters.
The soldering of hand held device took time as i had to omit all component reference silkscreen to cram it all into a small PCB but it was fun working on such closely spaced components. I felt so happy that i had invested in these Precision Straight Tweezers - Rhino SW-11 from adafruit in the past . One thing i have to let you know, it is not immune from bending from dropping as adafruit claims in the videos.
Impulse Model
i decided to start with one word recognition and so i went for "hey auralis" and trained with by feeding more and more variation of the keyword till i hit almost 90% accuracy. then downloaded the libray (use the Tensor FLow version, EON model crashes on ESP32-S3), configured the I2S and voila it worked just like that

The Initial Testing
Final Showdown
Conclusion
It was very fun to make this, there were times i was frustrated due to the Logic level converter issue, but I managed to get over it an ended up learning alot as well. i did test this with my mother calling the keyword from one room and i was notified instantly in the other. The device can also be used as mood lighting as well. The possibilities are endless.
Future Plan
By no way is the work complete here. I plan to Extend the detected sounds to a more practical 12~15 sounds, Make a ESP32 Hosted Web Configurator for pairing sound with lights, Customization of Effects along with more effects. And hopefully get the device tested by an actual user