Finishing building of the electrical part
| {gallery} My Gallery Title |
|---|
Distribution system |
Tec installation |
6 TEC installed (432W) |
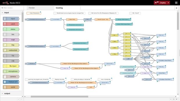
The cooling program on node-red |
Some screenshots of the 8°C tests and settings |
I am back full throttle for the final straight of this great adventure. It will be very intense. I received waterblock and a circulator in addition that I installed. I finished assembling all the wood part to be able to fix all the electrical elements correctly. Following this I performed a test with a setpoint at 8°C. I notice that it works pretty well. I am waiting to receive a controller to be able to drive the TECs with a PWM output of the Raspberry. I will also drive the fan in PWM to make it run slower so is less noise. It will probably enslave on the temperature of the hot circuit using a PID.
For those who want to see how my program works on node-red here is the version that is currently in place :
[
{
"id": "a4acdf77.02859",
"type": "inject",
"z": "756ed309.7d647c",
"name": "",
"topic": "",
"payload": "0",
"payloadType": "num",
"repeat": "",
"crontab": "",
"once": false,
"onceDelay": "",
"x": 2050,
"y": 840,
"wires": [
[
"acbac500.2d7ec8"
]
]
},
{
"id": "55b2c8d3.508148",
"type": "inject",
"z": "756ed309.7d647c",
"name": "",
"topic": "",
"payload": "0",
"payloadType": "num",
"repeat": "",
"crontab": "",
"once": false,
"onceDelay": "",
"x": 2050,
"y": 760,
"wires": [
[
"7e08f4ff.0d439c"
]
]
},
{
"id": "a4e5c789.77fcc8",
"type": "inject",
"z": "756ed309.7d647c",
"name": "",
"topic": "",
"payload": "0",
"payloadType": "num",
"repeat": "",
"crontab": "",
"once": false,
"onceDelay": "",
"x": 2250,
"y": 360,
"wires": [
[
"95754ecb.f9c71"
]
]
},
{
"id": "34e07a29.41dac6",
"type": "inject",
"z": "756ed309.7d647c",
"name": "",
"topic": "",
"payload": "0",
"payloadType": "num",
"repeat": "",
"crontab": "",
"once": false,
"onceDelay": "",
"x": 2250,
"y": 440,
"wires": [
[
"f31f7d33.6d6d1"
]
]
},
{
"id": "9d4fadac.8b2b5",
"type": "comment",
"z": "756ed309.7d647c",
"name": "Check Temperature",
"info": "",
"x": 127.04545593261719,
"y": 40,
"wires": []
},
{
"id": "e1df1b28.d3d948",
"type": "comment",
"z": "756ed309.7d647c",
"name": "PID Control For CPU Temperature of Raspberry PI",
"info": "",
"x": 1170,
"y": 40,
"wires": []
},
{
"id": "afc1c923.2fbc88",
"type": "ui_chart",
"z": "756ed309.7d647c",
"name": "Chart: PWM Output Data",
"group": "1f56d09a.bdef1f",
"order": 1,
"width": 0,
"height": 0,
"label": "PID",
"chartType": "line",
"legend": "false",
"xformat": "HH:mm:ss",
"interpolate": "linear",
"nodata": "PID Output",
"dot": false,
"ymin": "0",
"ymax": "100",
"removeOlder": "10",
"removeOlderPoints": "",
"removeOlderUnit": "3600",
"cutout": "",
"useOneColor": false,
"colors": [
"#1f77b4",
"#aec7e8",
"#ff7f0e",
"#2ca02c",
"#98df8a",
"#d62728",
"#ff9896",
"#9467bd",
"#c5b0d5"
],
"useOldStyle": true,
"x": 1630,
"y": 180,
"wires": [
[],
[]
]
},
{
"id": "b8d2c427.5ab2b8",
"type": "ui_gauge",
"z": "756ed309.7d647c",
"name": "Gauge: PWM Output",
"group": "1f56d09a.bdef1f",
"order": 2,
"width": 0,
"height": 0,
"gtype": "gage",
"title": "PID",
"label": "units",
"format": "{{value}}",
"min": 0,
"max": "100",
"colors": [
"#08f508",
"#e6e600",
"#ca3838"
],
"seg1": "80",
"seg2": "95",
"x": 1620,
"y": 120,
"wires": []
},
{
"id": "97134fa1.a5481",
"type": "ui_chart",
"z": "756ed309.7d647c",
"name": "Temperature cold circuit",
"group": "98a60638.d33a68",
"order": 1,
"width": 0,
"height": 0,
"label": "Temperature cold circuit",
"chartType": "line",
"legend": "false",
"xformat": "HH:mm:ss",
"interpolate": "linear",
"nodata": "Temperature cold circuit",
"dot": false,
"ymin": "6",
"ymax": "20",
"removeOlder": "10",
"removeOlderPoints": "",
"removeOlderUnit": "3600",
"cutout": "",
"colors": [
"#1f77b4",
"#aec7e8",
"#ff7f0e",
"#2ca02c",
"#98df8a",
"#d62728",
"#ff9896",
"#9467bd",
"#c5b0d5"
],
"useOldStyle": true,
"x": 812.7597503662109,
"y": 248.5714569091797,
"wires": [
[],
[]
]
},
{
"id": "355645b.a2631ba",
"type": "ui_gauge",
"z": "756ed309.7d647c",
"name": "Temperature cold circuit",
"group": "a2c986a9.a857d8",
"order": 1,
"width": 0,
"height": 0,
"gtype": "gage",
"title": "Temperature cold circuit [°C]",
"label": "°C",
"format": "{{value}}",
"min": "4",
"max": "22",
"colors": [
"#00e1e1",
"#3c01e9",
"#f90404"
],
"seg1": "10",
"seg2": "15",
"x": 812.7597503662109,
"y": 188.5714569091797,
"wires": []
},
{
"id": "43a62275.a3565c",
"type": "comment",
"z": "756ed309.7d647c",
"name": "PID - PLANT",
"info": "",
"x": 1570,
"y": 40,
"wires": []
},
{
"id": "e0f1a9bf.f19ab8",
"type": "comment",
"z": "756ed309.7d647c",
"name": "Transformation de la consigne chaud en consigne froid",
"info": "",
"x": 740,
"y": 40,
"wires": []
},
{
"id": "1ab0bd04.4274e3",
"type": "function",
"z": "756ed309.7d647c",
"name": "Calcul froid",
"func": "var TC = msg.payload;\nvar consigne = 8;\n\nvar tfroid1 = parseFloat(TC) - parseFloat(consigne);\nvar tfroid = parseFloat(consigne) - parseFloat(tfroid1);\n\nmsg.payload=tfroid;\nreturn msg;\n\n",
"outputs": 1,
"noerr": 0,
"x": 770,
"y": 120,
"wires": [
[
"ba70db56.3060d8"
]
]
},
{
"id": "2f4f0303.c0280c",
"type": "inject",
"z": "756ed309.7d647c",
"name": "",
"topic": "FFBEE0841605",
"payload": "",
"payloadType": "date",
"repeat": "3",
"crontab": "",
"once": false,
"x": 177.6645278930664,
"y": 481.7936153411865,
"wires": [
[
"b0766c6c.a502"
]
]
},
{
"id": "83939c1.af9006",
"type": "function",
"z": "756ed309.7d647c",
"name": "PLANT (Cycle * 100)",
"func": "var PID = msg.payload; // PID Value\nvar cycle; // PWM duty cycle\nvar adjustment = 0; // duty cycle adjustment\n\nvar cycle = (parseFloat(adjustment) + parseFloat(PID))*100;\n\nif(cycle<0){\n msg.payload=0;\n return msg;\n}\n\nelse if(cycle>100){\n msg.payload=100;\n return msg;\n}\n\nelse\n{\n msg.payload = parseFloat(cycle); \n // 0 - 100\n return msg;\n}\n\nreturn null;",
"outputs": 1,
"noerr": 0,
"x": 1360,
"y": 120,
"wires": [
[
"b8d2c427.5ab2b8",
"afc1c923.2fbc88",
"8c086ae0.547ca8",
"c342d689.0b4bc8",
"f966a460.9539f8",
"7447a34d.085efc"
]
]
},
{
"id": "4274a120.26e91",
"type": "ui_chart",
"z": "756ed309.7d647c",
"name": "Temperature hot circuit",
"group": "98a60638.d33a68",
"order": 2,
"width": 0,
"height": 0,
"label": "Temperature hot circuit",
"chartType": "line",
"legend": "false",
"xformat": "HH:mm:ss",
"interpolate": "linear",
"nodata": "Temperature hot circuit",
"dot": false,
"ymin": "20",
"ymax": "44",
"removeOlder": "10",
"removeOlderPoints": "",
"removeOlderUnit": "3600",
"cutout": "",
"useOneColor": false,
"colors": [
"#1f77b4",
"#aec7e8",
"#ff7f0e",
"#2ca02c",
"#98df8a",
"#d62728",
"#ff9896",
"#9467bd",
"#c5b0d5"
],
"useOldStyle": true,
"x": 801.8788223266602,
"y": 517.7222194671631,
"wires": [
[],
[]
]
},
{
"id": "669bcca0.e50024",
"type": "ui_gauge",
"z": "756ed309.7d647c",
"name": "Temperature hot circuit",
"group": "a2c986a9.a857d8",
"order": 2,
"width": 0,
"height": 0,
"gtype": "gage",
"title": "Temperature hot circuit [°C]",
"label": "°C",
"format": "{{value}}",
"min": "20",
"max": "45",
"colors": [
"#80ffff",
"#2801e4",
"#f90404"
],
"seg1": "30",
"seg2": "34",
"x": 800,
"y": 440,
"wires": []
},
{
"id": "8c086ae0.547ca8",
"type": "switch",
"z": "756ed309.7d647c",
"name": "0%",
"property": "payload",
"propertyType": "msg",
"rules": [
{
"t": "gt",
"v": "0",
"vt": "num"
},
{
"t": "lt",
"v": "0.1",
"vt": "str"
}
],
"checkall": "false",
"repair": false,
"outputs": 2,
"x": 1570,
"y": 320,
"wires": [
[
"60ea699b.9efc78"
],
[
"696fc765.ffef68"
]
]
},
{
"id": "c342d689.0b4bc8",
"type": "switch",
"z": "756ed309.7d647c",
"name": "25%",
"property": "payload",
"propertyType": "msg",
"rules": [
{
"t": "gt",
"v": "25",
"vt": "num"
},
{
"t": "lt",
"v": "25",
"vt": "num"
}
],
"checkall": "false",
"repair": false,
"outputs": 2,
"x": 1570,
"y": 400,
"wires": [
[
"bb25bfe1.bf763"
],
[
"efac9124.7057f"
]
]
},
{
"id": "60ea699b.9efc78",
"type": "change",
"z": "756ed309.7d647c",
"name": "0",
"rules": [
{
"t": "set",
"p": "payload",
"pt": "msg",
"to": "0",
"tot": "num"
}
],
"action": "",
"property": "",
"from": "",
"to": "",
"reg": false,
"x": 1810,
"y": 300,
"wires": [
[
"95754ecb.f9c71",
"ad456b61.ec5778",
"14d13dc3.b644c2"
]
]
},
{
"id": "aa060ce.2415df",
"type": "rpi-ds18b20",
"z": "756ed309.7d647c",
"topic": "FF4D0B851605",
"array": false,
"name": "",
"x": 490,
"y": 120,
"wires": [
[
"355645b.a2631ba",
"97134fa1.a5481",
"1ab0bd04.4274e3"
]
]
},
{
"id": "b0766c6c.a502",
"type": "rpi-ds18b20",
"z": "756ed309.7d647c",
"topic": "",
"array": false,
"name": "",
"x": 481.7360153198242,
"y": 480.4364376068115,
"wires": [
[
"669bcca0.e50024",
"4274a120.26e91"
]
]
},
{
"id": "ba70db56.3060d8",
"type": "PID",
"z": "756ed309.7d647c",
"name": "",
"setpoint": "8",
"pb": "16",
"ti": "10",
"td": "3",
"integral_default": 0.5,
"smooth_factor": 3,
"max_interval": "5",
"enable": "100",
"disabled_op": 0,
"x": 1010,
"y": 120,
"wires": [
[
"83939c1.af9006"
]
]
},
{
"id": "63d9da9.22a4424",
"type": "inject",
"z": "756ed309.7d647c",
"name": "",
"topic": "FF4D0B851605",
"payload": "",
"payloadType": "date",
"repeat": "3",
"crontab": "",
"once": false,
"onceDelay": "",
"x": 158.3333282470703,
"y": 125,
"wires": [
[
"aa060ce.2415df"
]
]
},
{
"id": "f966a460.9539f8",
"type": "switch",
"z": "756ed309.7d647c",
"name": "50%",
"property": "payload",
"propertyType": "msg",
"rules": [
{
"t": "gt",
"v": "50",
"vt": "num"
},
{
"t": "lt",
"v": "50",
"vt": "num"
}
],
"checkall": "false",
"repair": false,
"outputs": 2,
"x": 1570,
"y": 480,
"wires": [
[
"43ac6c00.586824"
],
[
"8a1baf02.fd5a6"
]
]
},
{
"id": "7447a34d.085efc",
"type": "switch",
"z": "756ed309.7d647c",
"name": "75%",
"property": "payload",
"propertyType": "msg",
"rules": [
{
"t": "gt",
"v": "75",
"vt": "num"
},
{
"t": "lt",
"v": "75",
"vt": "str"
}
],
"checkall": "false",
"repair": false,
"outputs": 2,
"x": 1570,
"y": 560,
"wires": [
[
"77bdc1dd.ad571"
],
[
"9a8d7b63.ab8738"
]
]
},
{
"id": "bd960c56.d2c2f",
"type": "inject",
"z": "756ed309.7d647c",
"name": "",
"topic": "",
"payload": "0",
"payloadType": "num",
"repeat": "",
"crontab": "",
"once": false,
"onceDelay": "",
"x": 2250,
"y": 520,
"wires": [
[
"dd8473da.694ae"
]
]
},
{
"id": "d9c86e91.adf5f",
"type": "inject",
"z": "756ed309.7d647c",
"name": "",
"topic": "",
"payload": "0",
"payloadType": "num",
"repeat": "",
"crontab": "",
"once": false,
"onceDelay": "",
"x": 2250,
"y": 600,
"wires": [
[
"72bf64b.51a629c"
]
]
},
{
"id": "95754ecb.f9c71",
"type": "rpi-gpio out",
"z": "756ed309.7d647c",
"name": "",
"pin": "19",
"set": "",
"level": "0",
"freq": "",
"out": "out",
"x": 2440,
"y": 320,
"wires": []
},
{
"id": "f31f7d33.6d6d1",
"type": "rpi-gpio out",
"z": "756ed309.7d647c",
"name": "",
"pin": "23",
"set": "",
"level": "0",
"freq": "",
"out": "out",
"x": 2440,
"y": 400,
"wires": []
},
{
"id": "dd8473da.694ae",
"type": "rpi-gpio out",
"z": "756ed309.7d647c",
"name": "",
"pin": "26",
"set": "",
"level": "0",
"freq": "",
"out": "out",
"x": 2440,
"y": 480,
"wires": []
},
{
"id": "72bf64b.51a629c",
"type": "rpi-gpio out",
"z": "756ed309.7d647c",
"name": "",
"pin": "10",
"set": false,
"level": "1",
"freq": "",
"out": "out",
"x": 2440,
"y": 560,
"wires": []
},
{
"id": "8a28820a.4861",
"type": "inject",
"z": "756ed309.7d647c",
"name": "Off",
"topic": "",
"payload": "1",
"payloadType": "num",
"repeat": "",
"crontab": "",
"once": false,
"onceDelay": 0.1,
"x": 1830,
"y": 620,
"wires": [
[
"95754ecb.f9c71",
"dd8473da.694ae",
"f31f7d33.6d6d1",
"72bf64b.51a629c",
"ad456b61.ec5778",
"835cf523.43f228",
"14d13dc3.b644c2",
"3f96e7f6.2be8a8"
]
]
},
{
"id": "ad456b61.ec5778",
"type": "rpi-gpio out",
"z": "756ed309.7d647c",
"name": "Circulateur chaud PIN35",
"pin": "35",
"set": false,
"level": "1",
"freq": "",
"out": "out",
"x": 2490,
"y": 640,
"wires": []
},
{
"id": "835cf523.43f228",
"type": "rpi-gpio out",
"z": "756ed309.7d647c",
"name": "",
"pin": "38",
"set": false,
"level": "1",
"freq": "",
"out": "out",
"x": 2440,
"y": 720,
"wires": []
},
{
"id": "7e08f4ff.0d439c",
"type": "trigger",
"z": "756ed309.7d647c",
"op1": "0",
"op2": "1",
"op1type": "str",
"op2type": "str",
"duration": "25",
"extend": false,
"units": "s",
"reset": "1",
"bytopic": "all",
"name": "",
"x": 2250,
"y": 720,
"wires": [
[
"835cf523.43f228"
]
]
},
{
"id": "14d13dc3.b644c2",
"type": "rpi-gpio out",
"z": "756ed309.7d647c",
"name": "Circulateur Froid PIN21",
"pin": "21",
"set": false,
"level": "1",
"freq": "",
"out": "out",
"x": 2490,
"y": 880,
"wires": []
},
{
"id": "3f96e7f6.2be8a8",
"type": "rpi-gpio out",
"z": "756ed309.7d647c",
"name": "Circuit froid",
"pin": "8",
"set": false,
"level": "1",
"freq": "",
"out": "out",
"x": 2450,
"y": 800,
"wires": []
},
{
"id": "acbac500.2d7ec8",
"type": "trigger",
"z": "756ed309.7d647c",
"op1": "0",
"op2": "1",
"op1type": "str",
"op2type": "str",
"duration": "15",
"extend": false,
"units": "s",
"reset": "1",
"bytopic": "all",
"name": "",
"x": 2250,
"y": 800,
"wires": [
[
"3f96e7f6.2be8a8"
]
]
},
{
"id": "1461f94b.d876f7",
"type": "ui_button",
"z": "756ed309.7d647c",
"name": "",
"group": "a2c986a9.a857d8",
"order": 3,
"width": 0,
"height": 0,
"passthru": false,
"label": "Amorce circuit Froid",
"color": "",
"bgcolor": "",
"icon": "",
"payload": "0",
"payloadType": "str",
"topic": "",
"x": 2020,
"y": 800,
"wires": [
[
"acbac500.2d7ec8"
]
]
},
{
"id": "32138aac.785f26",
"type": "ui_button",
"z": "756ed309.7d647c",
"name": "",
"group": "a2c986a9.a857d8",
"order": 4,
"width": 0,
"height": 0,
"passthru": false,
"label": "Amorce circuit Chaud",
"color": "",
"bgcolor": "",
"icon": "",
"payload": "0",
"payloadType": "str",
"topic": "",
"x": 2020,
"y": 720,
"wires": [
[
"7e08f4ff.0d439c"
]
]
},
{
"id": "8b83ff25.96996",
"type": "rpi-sensehat out",
"z": "756ed309.7d647c",
"name": "",
"x": 1130,
"y": 920,
"wires": []
},
{
"id": "f05fddd1.88f6f",
"type": "function",
"z": "756ed309.7d647c",
"name": "Rotate 180 Text Red Background No Speed 1",
"func": "msg.color = \"red\";\nmsg.background =\"0\" ;\nmsg.speed = \"1\";\nmsg.payload = \"R180\\n\"+msg.payload;\nreturn msg;",
"outputs": 1,
"noerr": 0,
"x": 840,
"y": 920,
"wires": [
[
"8b83ff25.96996"
]
]
},
{
"id": "13713ce2.a9cfc3",
"type": "delay",
"z": "756ed309.7d647c",
"name": "",
"pauseType": "delay",
"timeout": "8",
"timeoutUnits": "seconds",
"rate": "1",
"nbRateUnits": "1",
"rateUnits": "second",
"randomFirst": "1",
"randomLast": "5",
"randomUnits": "seconds",
"drop": false,
"x": 720,
"y": 980,
"wires": [
[
"7ad546f5.031758"
]
]
},
{
"id": "7ad546f5.031758",
"type": "function",
"z": "756ed309.7d647c",
"name": "OFF",
"func": "msg.background = \"off\";\nmsg.colour = \"off\";\nreturn msg;",
"outputs": 1,
"noerr": 0,
"x": 950,
"y": 980,
"wires": [
[
"8b83ff25.96996"
]
]
},
{
"id": "7606b20e.1900cc",
"type": "rpi-ds18b20",
"z": "756ed309.7d647c",
"topic": "FF4D0B851605",
"array": false,
"name": "",
"x": 550,
"y": 920,
"wires": [
[
"f05fddd1.88f6f",
"13713ce2.a9cfc3"
]
]
},
{
"id": "7e4fa775.acd498",
"type": "inject",
"z": "756ed309.7d647c",
"name": "",
"topic": "FF4D0B851605",
"payload": "",
"payloadType": "date",
"repeat": "25",
"crontab": "",
"once": false,
"onceDelay": "",
"x": 300,
"y": 920,
"wires": [
[
"7606b20e.1900cc"
]
]
},
{
"id": "b967622b.29659",
"type": "rpi-sensehat out",
"z": "756ed309.7d647c",
"name": "",
"x": 1210,
"y": 700,
"wires": []
},
{
"id": "5fe5ecaf.bcba54",
"type": "function",
"z": "756ed309.7d647c",
"name": "Rotate 180 Text Red Background Blue Speed 5",
"func": "msg.color = \"red\";\nmsg.background =\"0\" ;\nmsg.speed = \"1\";\nmsg.payload = \"R0\\n\"+msg.payload;\nreturn msg;",
"outputs": 1,
"noerr": 0,
"x": 767.8203582763672,
"y": 699.8717937469482,
"wires": [
[
"b967622b.29659"
]
]
},
{
"id": "57f36e23.23d9f",
"type": "delay",
"z": "756ed309.7d647c",
"name": "",
"pauseType": "delay",
"timeout": "12",
"timeoutUnits": "seconds",
"rate": "1",
"nbRateUnits": "1",
"rateUnits": "second",
"randomFirst": "1",
"randomLast": "5",
"randomUnits": "seconds",
"drop": false,
"x": 647.8203544616699,
"y": 758.7606706619263,
"wires": [
[
"71f3feb2.b9433"
]
]
},
{
"id": "71f3feb2.b9433",
"type": "function",
"z": "756ed309.7d647c",
"name": "Rotate 180 Text Red Background Blue Speed 5",
"func": "msg.background = \"off\";\nmsg.colour = \"off\";\nreturn msg;",
"outputs": 1,
"noerr": 0,
"x": 907.8203544616699,
"y": 758.7606706619263,
"wires": [
[
"b967622b.29659"
]
]
},
{
"id": "535e2998.3dd8a8",
"type": "inject",
"z": "756ed309.7d647c",
"name": "",
"topic": " ",
"payload": "iTender",
"payloadType": "str",
"repeat": "120",
"crontab": "",
"once": false,
"onceDelay": "",
"x": 220,
"y": 700,
"wires": [
[
"5fe5ecaf.bcba54",
"57f36e23.23d9f"
]
]
},
{
"id": "273ab74b.419948",
"type": "comment",
"z": "756ed309.7d647c",
"name": "Launching the program every 25 seconds",
"info": "",
"x": 280,
"y": 880,
"wires": []
},
{
"id": "2cf48ba3.2ccee4",
"type": "comment",
"z": "756ed309.7d647c",
"name": "Reading the probe",
"info": "",
"x": 550,
"y": 880,
"wires": []
},
{
"id": "a2e3f705.45e9c8",
"type": "comment",
"z": "756ed309.7d647c",
"name": "Setting the display on Sense-Hat",
"info": "",
"x": 830,
"y": 880,
"wires": []
},
{
"id": "9253c3c6.c494e",
"type": "comment",
"z": "756ed309.7d647c",
"name": "View on Sense-Hat",
"info": "",
"x": 1130,
"y": 880,
"wires": []
},
{
"id": "742381b7.45898",
"type": "inject",
"z": "756ed309.7d647c",
"name": "",
"topic": "",
"payload": "0",
"payloadType": "num",
"repeat": "",
"crontab": "",
"once": false,
"onceDelay": "",
"x": 2250,
"y": 680,
"wires": [
[
"ad456b61.ec5778"
]
]
},
{
"id": "696fc765.ffef68",
"type": "change",
"z": "756ed309.7d647c",
"name": "1",
"rules": [
{
"t": "set",
"p": "payload",
"pt": "msg",
"to": "1",
"tot": "str"
}
],
"action": "",
"property": "",
"from": "",
"to": "",
"reg": false,
"x": 1810,
"y": 340,
"wires": [
[
"95754ecb.f9c71",
"ad456b61.ec5778",
"14d13dc3.b644c2"
]
]
},
{
"id": "bb25bfe1.bf763",
"type": "change",
"z": "756ed309.7d647c",
"name": "0",
"rules": [
{
"t": "set",
"p": "payload",
"pt": "msg",
"to": "0",
"tot": "num"
}
],
"action": "",
"property": "",
"from": "",
"to": "",
"reg": false,
"x": 1810,
"y": 380,
"wires": [
[
"f31f7d33.6d6d1"
]
]
},
{
"id": "efac9124.7057f",
"type": "change",
"z": "756ed309.7d647c",
"name": "1",
"rules": [
{
"t": "set",
"p": "payload",
"pt": "msg",
"to": "1",
"tot": "str"
}
],
"action": "",
"property": "",
"from": "",
"to": "",
"reg": false,
"x": 1810,
"y": 420,
"wires": [
[
"f31f7d33.6d6d1"
]
]
},
{
"id": "43ac6c00.586824",
"type": "change",
"z": "756ed309.7d647c",
"name": "0",
"rules": [
{
"t": "set",
"p": "payload",
"pt": "msg",
"to": "0",
"tot": "num"
}
],
"action": "",
"property": "",
"from": "",
"to": "",
"reg": false,
"x": 1810,
"y": 460,
"wires": [
[
"dd8473da.694ae"
]
]
},
{
"id": "8a1baf02.fd5a6",
"type": "change",
"z": "756ed309.7d647c",
"name": "1",
"rules": [
{
"t": "set",
"p": "payload",
"pt": "msg",
"to": "1",
"tot": "str"
}
],
"action": "",
"property": "",
"from": "",
"to": "",
"reg": false,
"x": 1810,
"y": 500,
"wires": [
[
"dd8473da.694ae"
]
]
},
{
"id": "77bdc1dd.ad571",
"type": "change",
"z": "756ed309.7d647c",
"name": "0",
"rules": [
{
"t": "set",
"p": "payload",
"pt": "msg",
"to": "0",
"tot": "num"
}
],
"action": "",
"property": "",
"from": "",
"to": "",
"reg": false,
"x": 1810,
"y": 540,
"wires": [
[
"72bf64b.51a629c"
]
]
},
{
"id": "9a8d7b63.ab8738",
"type": "change",
"z": "756ed309.7d647c",
"name": "1",
"rules": [
{
"t": "set",
"p": "payload",
"pt": "msg",
"to": "1",
"tot": "str"
}
],
"action": "",
"property": "",
"from": "",
"to": "",
"reg": false,
"x": 1810,
"y": 580,
"wires": [
[
"72bf64b.51a629c"
]
]
},
{
"id": "b5fc21e0.b6ca8",
"type": "inject",
"z": "756ed309.7d647c",
"name": "",
"topic": "",
"payload": "0",
"payloadType": "num",
"repeat": "",
"crontab": "",
"once": false,
"onceDelay": "",
"x": 2270,
"y": 880,
"wires": [
[
"14d13dc3.b644c2"
]
]
},
{
"id": "1f56d09a.bdef1f",
"type": "ui_group",
"z": "",
"name": "Pilotage PID",
"tab": "ffe7e50c.0687a8",
"order": 3,
"disp": true,
"width": "8"
},
{
"id": "98a60638.d33a68",
"type": "ui_group",
"z": "",
"name": "Temperature",
"tab": "ffe7e50c.0687a8",
"order": 1,
"disp": true,
"width": "8"
},
{
"id": "a2c986a9.a857d8",
"type": "ui_group",
"z": "",
"name": "Cooling",
"tab": "ffe7e50c.0687a8",
"order": 2,
"disp": true,
"width": "4"
},
{
"id": "ffe7e50c.0687a8",
"type": "ui_tab",
"z": "",
"name": "Cooling system",
"icon": "dashboard",
"order": 5
}
]
I started by installing the "distribution" part (the pumps at the top left). Now i’m installing the containers that will contain sodas. will soon be doing a test with the copper coils that will soak in the cold water (as for a beer shooter). I'll talk about it in a future post.
This weekend I will make the furniture in a carpentry workshop. This will allow me to have a much better finished device. With all the components inside the furniture and a bent tube for "distribution".
This project is a big part of my time right now. One thing is sure : if there had not been this contest I would have never been so far in making this device.









Top Comments