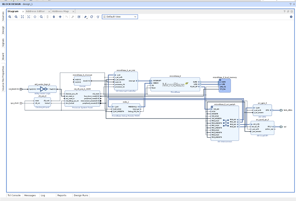
I've created a simple design in Vivado 2020.2 that consists of a Microblaze, UART, SPI and LEDs. I enabled interrupts but haven't yet utilised the triggers.: all went well and bitstream was generated, which I then exported along with the hardware.
Once exported I switched across to Vitis IDE and created an Application Project, importing my XSA hardware and selecting the 'Hello World' project. Programming the hardware also seemed to work correctly. However when I run the 'Hello World' example I get an error and I'm unsure what it relates to or how to fix it.
My target board is a Digilent Arty Z7 although my design is not utilising the Zynq.
Any suggestions on how to resolve would be very much appreciated, I can post additional info if required. I also have found only one mention of the same error when searching the internet; this was posted a few days ago and the design and error are almost identical to mine...sadly no replies to that yet, although I will watch and see.

